RUS  ENG 

Работа ZuluGIS 2021 и ZuluServer 2021 под ОС Astra Linux (Orel) в среде Wine 7.0

18 июля 2022

Работа ZuluGIS 2021 и ZuluServer 2021 под ОС Astra Linux (Orel) в среде Wine 7.0

В июле 2022 года проведено тестирование работы ZuluGIS 2021 и ZuluServer 2021 под ОС Astra Linuх (Orel) в среде Wine 7.0.

Для тестирования использовали рабочие места под управлением ОС Astra Linux (Orel) 2.12.44

Операционная система ОС Astra Linux устанавливалась на виртуальных машинах VirtualBox Версия 6.1.34 и VMware® Workstation 16 Player 16.2.1.

Ссылка на дистрибутив ОС Astra Linux (Orel): https://download.astralinux.ru/astra/stable/orel/iso/

Выполнена установка ZuluGIS 2021 и настройка доступа к аппаратному ключу защиты HASP.

В пакет установки входил набор модулей для работы с инженерными сетями: ZuluThermo, ZuluHydro, ZuluGaz, ZuluDrain и ZuluSteam.

Проверена работа основных функций: редактор графических данных, ввод и редактирование табличных данных, выполнение гидравлических расчетов для сетей теплоснабжения, водоснабжения, газоснабжения, канализации и паропроводов.

Проверка проводилась как на локальных данных, так и на данных, размещенных на удаленном и локальном ZuluServer.

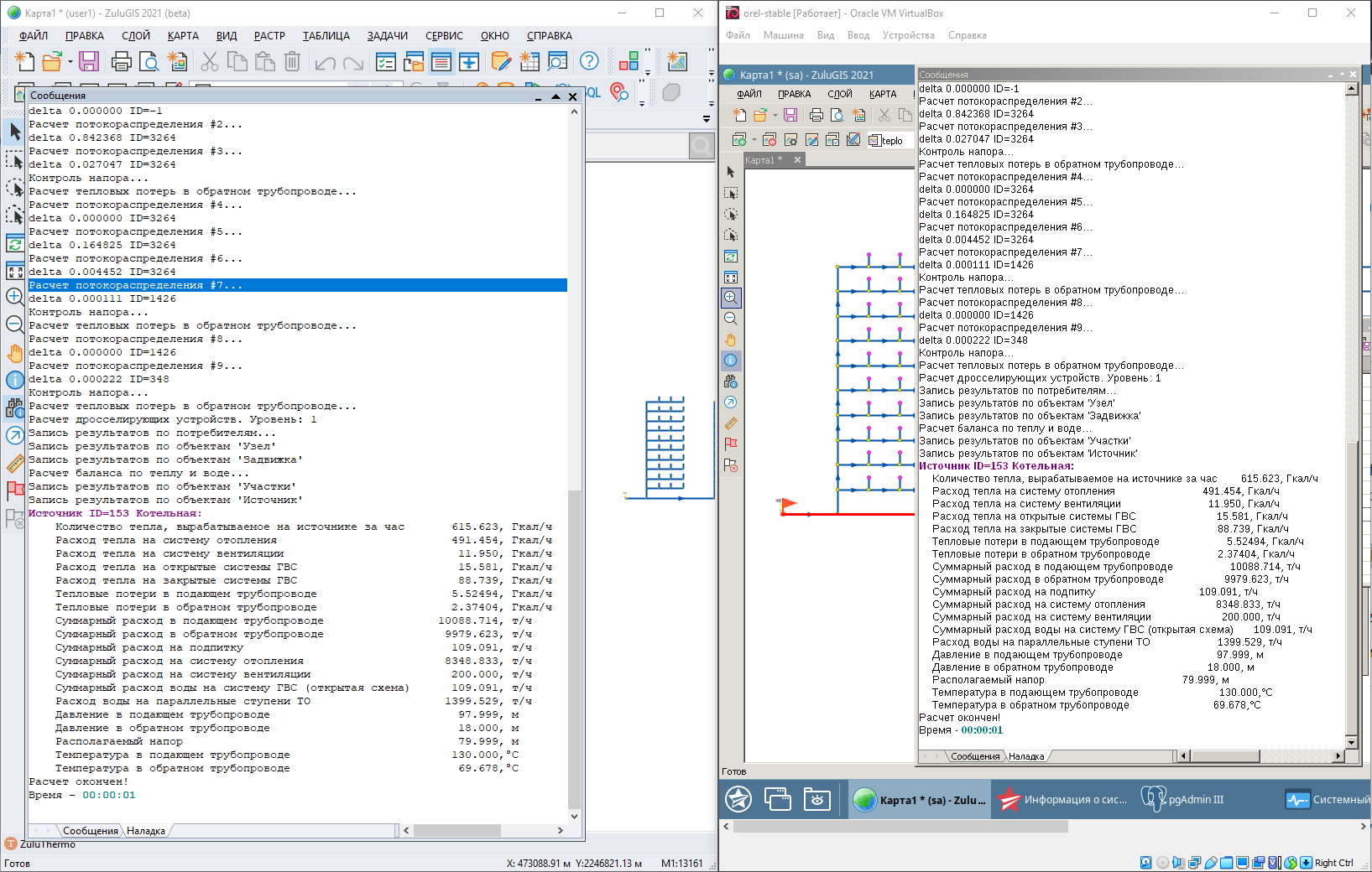
Рисунок 1. Вид настольной версии ZuluGIS

В работе расчетных модулей ZuluThermo, ZuluSteam, ZuluHydro, ZuluDrain, ZuluGaz ошибки не выявлены, протокол и результаты расчета, полученные в ОС Astra Linux (Orel) 2.12.44 полностью соответствуют результатам расчетов, полученным при работе по Windows.

Рисунок 1. Вид настольной версии ZuluGIS

Установка геоинформационной системы ZuluGIS 2021 на ОС Astra Linux (Orel)


Возврат к списку